# Introduction à ChatGPT

10 min read
Table of Contents

Principe général de ChatGPT

ChatGPT fait partie des modèles génératifs d’intelligence artificielle (large generative AI), et est en particulier un modèle de “Text-to-text”. Il intéragit avec l’utilisateur-ice sous forme de conversation, d’où le nom chat, en conservant les informations échangées pour formuler ses réponses.1

Les utilisations de ChatGPT sont diverses, on peut notamment citer la traduction, la rédaction de textes avec un style prédéfini ou bien encore la création et le debug de code informatique.2

Pour fonctionner, ChatGPT utilise le principe du machine learning et en particlier du deep learning (Figure 1). Le machine learning consiste à transformer une donnée brute en une représentation interne qui peut être interprétée par une machine, puis être classée selon sa nature. Le deep learning se base sur les méthodes d’apprentissage par représentation (representation learning) qui permettent à une machine de calculer automatiquement les représentations nécessaire à la classification des données brutes fournies en entrée. Plus précisément, le deep learning appliquent les méthodes d’apprentissage par représentation sur plusieurs niveaux : la donnée brute est convertie en une représentation dite de niveau “supérieur” qui elle-même va être convertie en une représentation de niveau supérieur, et ainsi de suite. 3

Diagramme en cercles représentant la place du machine learning et du Deep learning dans l’intelligence artificielle Figure 1 : Diagramme en cercles représentant la place du machine learning et du Deep learning dans l’intelligence artificielle 4

Le deep learning correspond à un empilement de réseaux de neurones (neural networks), qui classifient les données en entrées pour les traduire en vecteurs (donc en données numériques) 5. Ces couches de réseaux de neurones sont constituées de nœuds, là où s’effectue un calcul quand un “stimulus” (les données en entrée) suffisant lui est donné. Pour calculer si ce stimulus est suffisant, à la manière d’un neurone humain, le nœud attribue différents poids (ou coefficients) aux entrées selon leur importance dans la tâche à effectuer. Ces coefficients sont additionnés, transmis à la fonction d’activation du nœud, et si le signal passe, le neurone est “activé”. (Figure 2)

Représentation schématique d'un neurone dans un réseau de neurones Figure 2 : Représentation schématique d’un neurone dans un réseau de neurones

Les outils d’intelligence artificielle comme ChatGPT utilisent des réseaux de neurones particuliers : les réseaux de neurones récurrents (recurrent neural network). Ces réseaux de neurones diffèrent des autres réseaux artificiels car ils gardent en mémoire les entrées précédentes, et celles-ci influent sur leurs réponses (Figure 3). Cela est particulièrement utile pour les intelligences artificielles, comme ChatGPT, qui effectuent un traitement du langage naturel (natural language processing) puisqu’une phrase n’a de sens que dans son contexte, donc un mot doit être analysé en considérant les précédents mots. 6

Représentation schématique d'un neurone dans un réseau de neurones Figure 3 : Schéma des réseaux de neurones (Feed-forward network) et des réseaux de neurones récurrents (Recurrent network). Les couches hidden sont les couches de neurones masquées. 7

Ainsi, ChatGPT utilise des réseaux de neurones afin de formuler ses réponses. Ceux-ci prennent en compte le contexte, et sont donc particulièrement adaptés à la compréhension du langage naturel.

Architecture de ChatGPT

ChatGPT utilise donc un réseau de neurones récurrents, le réseau GPT-3.5 avec 175 milliards de poids. Celui-ci a été conçu pour traiter le langage naturel, et comporte un élément, le “transformateur” (transformer) qui lui permet d’améliorer ses capacités. 8 Ces transformateurs définissent des régions du texte qui sont considérées comme celles auxquelles il faut prêter une plus grande “attention” (self-attention). Ces régions sont appelées des symboles (tokens), ce sont les séquences communes de caractères dans un texte (Figure 4)

Exemple de symboles calculés à partir d'une phrase, et de leurs identifiants associés Figure 4 : Exemple de symboles calculés à partir d’une phrase, et de leurs identifiants associés 9

La Figure 4 montre aussi l’étape dite “d’intégration” de ces symboles, qui sont convertis en valeurs numériques. Cette étape d’intégration permet de voir les relations entre différents mots : des mots proches, dans leur construction ou leur sens auront des nombres d’intégration proches. Ces vecteurs, qui contiennent donc les nombres d’intégrations des mots, sont l’entrée initiale de ChatGPT. La Figure 5 explique les différentes étapes du transformateur utilisé dans ChatGPT.

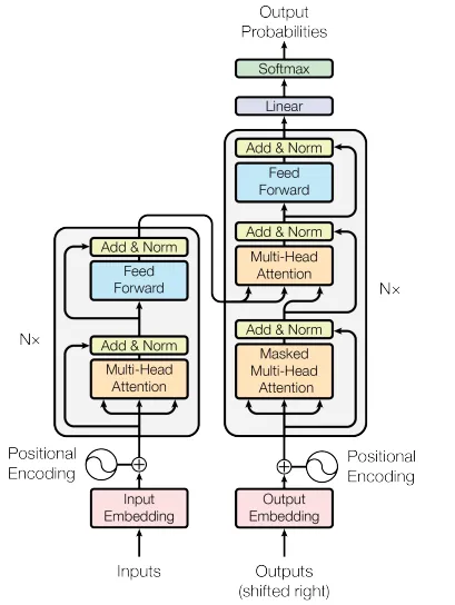
Architecture du modèle transformer Figure 5 : Architecture du modèle Transformer 10

En plus du principe d’auto-attention, le transformateur utilise des couches d’attention multi-têtes (multi-head attention) qui permettent une représentation plus riche des relations entre les mots. Ces couches consistent en un assemblage de différentes couches d’attention 10 (qui calculent des vecteurs numériques en fonction de l’entrée, comme évoqué précédemment). Aussi, le modèle Transformer utilise à la fois un encodeur et un décodeur. L’encodeur traite la séquence d’entrée pour extraire les informations contextuelles, tandis que le décodeur génère la séquence de sortie mot par mot en utilisant les informations de l’encodeur et les mots précédemment générés.

Le modèle transformateur de ChatGPT est initialisé avec des poids aléatoires, puis est entraîné (comme tout modèle d’intelligence artificielle) à partir de données, et cet entraînement est un apprentissage supervisé.10

Entraînement de ChatGPT

L’entraînement de ChatGPT s’effectue d’abord en exposant le réseau de neurones à une grande quantité de données textuelles, en utilisant l’apprentissage supervisé, provenant de différentes sources (Tableau 1). Celles-ci sont des livres, des pages web, des articles de magazine ou encore des conversations, ce qui permet à ChatGPT de ressembler à des conversations entre humain-es 11.

Jeu de donnéesNombre de symbolesPoids dans le jeu d’entraînement final
Common Crawl410 milliards60%
WebText219 milliards22%
Books112 milliards8%
Books255 milliards8%
Wikipedia3 milliards3%

Tableau 1 : Jeux de données utilisés lors de l’entraînement de ChatGPT 11

L’apprentissage supervisé consiste à entraîner un modèle en lui fournissant des données d’entrées et des données de sorties attendues 12. Par cette première étape de l’entraînement, les poids du modèle Transformer peuvent être recalculées (en utilisant un algorithme d’optimisation, tel que l’optimisateur Adam utilisé pour ChatGPT 11).

Des calculs intermédiaires sont également effectués, notamment le calcul de la perte pour quantifier l’écart entre les prédictions du modèle et les sorties attendues, ainsi que le calcul de rétropropagation du gradient qui indique la direction et l’amplitude du changement à apporter aux paramètres du modèle pour réduire la perte 13.

Ces différentes étapes de calcul sont répétées sur de nombreux exemples et avec plusieurs itérations, afin d’ajuster les poids du modèle de plus en plus précisément. Le modèle est ainsi utilisable et peut donc générer du texte en sortie qui correspondra à l’entrée (souvent nommé prompt).

Fonctionnement de la génération de texte

ChatGPT est un modèle de texte autorégressif, c’est-à-dire qu’il utilise un réseau de neurones pour attribuer des poids (des probabilités) à des mots (ou des parties de mots, les symboles), et il utilise ces probabilités pour générer les mots, les uns à la suite des autres.

La génération de texte s’effectue en utilisant le modèle transformateur (Transformer), et surtout le principe d’attention. La Figure 6 montre une génération de texte sans prinipe d’attention et la Figure 7 avec principe d’attention, expliqué précédemment.

Schéma du décodeur sans attention pour générer des mots Figure 6 : Schéma du décodeur sans attention pour générer des mots 14

Schéma du décodeur avec attention pour générer des mots Figure 7 : Schéma du décodeur avec attention (du type Transformer) pour générer des mots 14

ChatGPT génère donc du texte de manière itérative, en utilisant les probabilités conditionnelles du modèle qui ont été affinées lors de l’entraînement, et en considérant le contexte grâce au principe d’attention.

ChatGPT utilise également un processus appelé Beam Search (recherche par faisceau), qui permet de minimiser les erreurs lors du décodage. En effet, même après avoir entraîné le modèle, il est possible qu’il y ait des erreurs, et qu’un mot ne correspondant pas au contexte soit privilégié par rapport à un autre qui correspondrait. Le principe de Beam Search permet d’effectuer avec une plus grande efficacité le décodage. Au lieu de prédire uniquement le symbole avec la probabilité la plus élevé, le modèle peut garder une trace de kk mots probables (kk est la taille du beam, ou taille du faisceau). Ainsi, à chaque nouveau symbole généré, il existe VV nouveaux symboles possible pour les kk possibilités. Donc, il y a un total de kVk*V possibilités de générations. Le modèle conserve uniquement les kk meilleures (Figure 8), et répète ce mécanisme pour les autres symboles. 14

Cela permet de générer les séquences de mots les plus probables et non plus uniquement les mots les plus probables, ce qui améliore l’efficacité liée au contexte.

Enfin, ChatGPT peut être spécialisé dans certaines tâches ou certains domaines (par exemple la génération de code), en utilisant le fine-tuning (ajustement fin) dans le cadre du Reinforcement Learning from Human Feedback (Apprentissage par renforcement à partir de commentaires humains) qui permet d’optimiser directement un modèle linguistique avec un retour d’information humain 15. Cet apprentissage par renforcement s’effectue en 3 étapes (Figure 8) :

  1. Pré-entraînement d’un modèle linguistique
  2. Collecte de données et l’entraînement d’un modèle de récompense (reward model)
  3. Affinage du modèle linguistique (fine tuning) par l’apprentissage par renforcement.

Etapes d'entraînement de ChatGPT lors d'un apprentissage par renforcement Figure 8 : Etapes d’entraînement de ChatGPT lors d’un apprentissage par renforcement 1

Le modèle de récompense, qui est également un modèle de langage constitué d’un réseau de neurones, est entraîné à partir des instructions données par les utilisateurs-ices de ChatGPT. Les textes générés par ChatGPT sont classés par des humains, par exemple en demandant aux utilisateurs-ices de comparer le texte généré par deux modèles linguistiques conditionnés par la même instruction de départ (Figure 9).

Schéma du modèle de récompense Figure 9 : Schéma du modèle de récompense 15

Afin d’affiner le modèle de langage, une copie de ce modèle initial est effectuée en utilisant un algorithme de Reinforcement learning (l’algorithme de Proximal Policy Optimization, PPO) et en fixant les paramètres du modèle.

Les deux modèles, celui initial et celui généré grâce à la PPO produisent une sortie textuelle à partir d’une entrée. Les deux sorties sont comparées, et une pénalité λrKL\lambda_{r_{KL}} (Kullback–Leibler prediction shift penalty) est appliquée si la sortie du modèle affiné est trop éloignée de celle du modèle initial, et en perd donc son sens. La sortie du modèle affiné est évaluée par le modèle de récompense qui calcule un scalaire de “préférence” rθr_{\theta}. Le modèle affiné peut être mis à jour avec les données calculées qui sont r=rθλrKLr = r_{\theta} - \lambda_{r_{KL}} (Figure 10)

Schéma de l'apprentissage par renforcement Figure 10 : Schéma de l’apprentissage par renforcement 15

Cette technique de renforcement permet donc à ChatGPT de se spécialiser dans certaines tâches, en considérant des connaissances externes, notamment fournies par les utilisateurs-ices de ChatGPT.

Footnotes

  1. OpenAI, “Introducing ChatGPT”, 2022. lien Bibliographie 2

  2. R. Gozalo-Brizuela, and E. C. Garrido-Merchan,“ChatGPT is not all you need. A State of the Art Review of large Generative AI models”, 2023, doi: 10.48550/ARXIV.2301.04655.

  3. Y. LeCun, Y. Bengio, and G. Hinton, “Deep learning”, Nature, vol. 521, no. 7553, pp. 436–444, May 2015, doi:10 .1038/nature14539.

  4. IONOS, “Quelles sont les différences entre le Deep learning et le Machine learning ?”, 2020. (https://www.ionos.fr/digitalguide/web-marketing/search-engine-marketing/deep-learning-vs-machine-learning/)

  5. C. Nicholson, “A Beginner’s Guide to Neural Networksand Deep Learning”, 2023. (http://wiki.pathmind.com/neural-network)

  6. IBM, “What are Recurrent Neural Networks? | IBM”, 2023. (https://www.ibm.com/topics/recurrent-neural-networks)

  7. P. Baheti, “The Complete Guide to Recurrent Neural Networks.” (https://www.v7labs.com/blog/recurrent-neural-networks-guide)

  8. S. Wolfram, “What Is ChatGPT Doing and Why Does It Work?”, 2023. (https://writings.stephenwolfram.com/2023/02/what-is-chatgpt-doing-and-why-does-it-work/)

  9. OpenAI, “Tokenizer.” (https://platform.openai.com/tokenizer)

  10. A. Vaswani, N. Shazeer, et al., “Attention Is All You Need”, arXiv, 2017. 2 3

  11. T. B. Brown, B. Mann, et al., “Language Models are Few-Shot Learners”, arXiv, 2020. 2 3

  12. DeepAI, “Supervised Learning”, 2019. (https://deepai.org/machine-learning-glossary-and-terms/supervised-learning)

  13. D. E. Rumelhart, G. E. Hinton, and R. J. Williams, “Learning representations by back-propagating er-rors”, Nature, vol. 323, no. 6088, pp. 533–536, Oct. 1986, doi: 10.1038/323533a0.

  14. G. Genthial, “Seq2Seq with Attention and Beam Search”, 2017. (https://guillaumegenthial.github.io/sequence-to-sequence.html) 2 3

  15. N. Lambert, L. Castricato, L. von Werra, and A. Havrilla, “Illustrating Reinforcement Learning fromHuman Feedback (RLHF)”, 2022. (https://hugging-face.co/blog/rlhf) 2 3

My avatar

Thanks for reading ! You can check my other posts or reach out by clicking on my name in the footer, or right here 😼


More Posts